1.1 Добавлен коннектор к Яндекс
Форма настройки коннектора состоит из вкладок: Подключение, Параметры обмена, Парольная политика. Изменение состояния профиля доступно по переключателям «Активен» и «Отключён».
Подключение

- Адрес сервиса – адрес для подключения к ресурсу.
- Токен авторизации – OAuth-токен для авторизации пользователя с аккаунтом Яндекс.
- Идентификатор организации — уникальный код, присвоенный организации при регистрации в сервисах Яндекса.
- До – срок действия токена.
Параметры обмена

- Для обновления справочной информации (группы доступа, подразделения) необходимо включить Обновлять справочную информацию в IDM.
Парольная политика

- Если при создании учётных записей всегда генерировать новый пароль, надо установить При создании учетных записей генерировать пароль, при этом будут доступны настройки:
— если необходимо контролировать сложность пароля, надо установить Пароль должен отвечать требованиям сложности.
— задать минимальную длину пароля.
- Для новых учетных записей можно задать один пароль для всех через Пароль для новых пользователей.
_
1.2 В Администрирование системы добавлен раздел Настройки
В разделе настраиваются расписания для фоновых заданий.

- Получение справочной и кадровой информации – при включенной фоновой операции система выполняет синхронизацию данных из активных приложений кадровых;
- Аудит учётных данных и прав приложений – при включенной фоновой операции система производит синхронизацию и поиск несоответствий в учётных записях и прав учётных записей, между IDM и приложением. Устраняет коллизии согласно правилам приложений.
- Обработка заявок по учётным данным – при включенной фоновой операции запускается выполнение заявок по очереди. Выполняются заявки, по которым исполнителем указана системная роль.
- Мониторинг лицензий IDM – при включенной фоновой операции система производит проверку наличия, количества и срока лицензий IDM/
- Рассылка уведомлений и напоминаний – при включенной фоновой операции будет происходить поиск новых заявок и рассылка уведомлений согласно настройке.
- Рассылка уведомлений по новым задачам исполнителям – при включенной фоновой операции будет происходить проверка наличия новых задач и создание уведомлений исполнителям.
- Рассылка уведомлений по просроченным задачам – при включенной фоновой операции будет происходить проверка просроченных задач и уведомление исполнителей.
- Очистка устаревших логов получения данных – при включенной фоновой операции будет происходить удаление записи о получении данных от приложений согласно настройкам хранения логов по виду и приложению.
- Все регламентные и фоновые операции – просмотр всех имеющихся регламентных заданий системы, истории и статусов выполнения.
_
1.3 Изменена вкладка «Ресурсы» формы элемента справочника Бизнес-роли
Вкладка Ресурсы формы бизнес-роли заполняется списком прав доступа, которые должны соответствовать функциональному назначению роли. Для добавления нового права, следует нажать кнопку Добавить и выбрать право из дерева доступных приложений.

_
1.4 Изменен алгоритм при формировании заявок через начальную страницу по кнопке Новая заявка
Реализована функция отображения итоговой информации по всем созданным заявкам, включающей сотрудника, вид операции, целевое приложение и права доступа.

_
1.5 Добавлена проверка на наличие аналогичной открытой заявки
Если для одного и того же сотрудника уже есть незавершенная заявка, то нельзя будет создать новую заявку с похожими условиями.

_
1.6 Изменено формирование заявок при предоставлении прав нескольким сотрудникам
При инициации новой заявки предусмотрена возможность указания множества сотрудников, в отношении которых необходимо выполнить операции заявки.

_
1.7 Добавлен справочник Правила рассылки уведомлений
В справочнике создаются правила рассылок уведомлений со следующим типом: По заявкам, По работе с приложением, По системе, Сотруднику по заявке.
Тип рассылки По заявкам
Элемент справочника с данным типом содержит вкладки:
- Условия отбора по заявкам, с доступными отборами: Вид операции, Приложение, Право, Сотрудник, Учетная запись, Подразделение сотрудника, Должность сотрудника, Кадровое событие, Точка маршрута.

- Получатели – задаются параметры отправки уведомлений: выбор получателя из пользователей IDM, выбор способа уведомлений (по почте / по SMS), выбор созданного шаблона уведомлений.

- Дополнительно – возможность включения правила рассылки уведомлений в группу и добавление комментария.

Тип Рассылки По работе приложений
Для типа рассылки настраивается расписание уведомлений. Элемент справочника для данного типа содержит вкладки:
- Условия отбора по работе приложений, с доступным отбором приложение

- Вкладки Получатели и дополнительно идентичны с типом рассылки По заявкам.
Тип рассылки По системе
Для типа рассылки настраивается расписание уведомлений. Элемент справочника для данного типа содержит вкладки: Получатели, Дополнительно. Заполнение вкладок идентично типу рассылки По заявкам.

Тип Рассылки Сотруднику по заявке
По данному типу рассылаются уведомления сотрудникам, об изменении доступа. Элемент справочника с данным типом содержит вкладки:
- Условия отбора по заявкам, с доступными отборами: Вид операции, Приложение, Право, Сотрудник, Учетная запись, Подразделение сотрудника, Должность сотрудника, Кадровое событие, Точка маршрута.

_
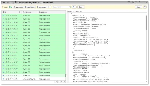
1.8 Изменена форма Лога полученных данных из приложений
Фильтр позволяет отобразить: все логи системы, с данными, или с ошибками. За период или без периода.


Добавлены поля для вывода данных по строке и ошибок по строке.

_
1.9 Изменено представление прав доступа
Изменено представление доступа в подборе, возможно выбрать права, учетную запись или бизнес-роль, при формировании заявок на начальной странице, в настройках кадровых событий.


_
1.10 Изменено формирование задач на согласование
Если один пользователь системы IDM выступает согласующим в нескольких ролях (например владелец права и владелец приложения), то он получит только одну задачу на согласование заявки, после успешного согласования ход перейдет к следующему согласующему.
